Wprowadzenie #
System automatycznie zarządza lokalizacją plików, które są domyślnie zapisywane w określonym folderze instalacyjnym programu.
Zawartość #
Program przechowuje załączone pliki, takie jak skany dokumentów kosztowych czy dokumenty kontrahentów, w dedykowanym folderze. Domyślną ścieżką dla tych plików jest C:\ Maciosoft \ SpedTrans \ Dane \ Pliki. Istotne jest, że ta ścieżka jest częścią głównego katalogu instalacyjnego programu.
Instrukcje #
Katalog bazy plików #
1. Przejdź do konfiguracji programu. Narzędzia -> Konfiguracja

2. Wejdź w zakładkę Pliki, a następnie w Katalogu pliku wymiany wprowadź lub zmodyfikuj ścieżkę do katalogu

Zmiana ścieżki do pliku eksport FK #
1. Przejdź do konfiguracji programu. Narzędzia -> Konfiguracja
2. Wejdź w zakładkę Wymiana danych pomiędzy innymi systemami, a następnie w System finansowo-księgowy, kliknij Ustawienia dodatkowe i w polu Katalog pliku wymiany możesz wprowadzić lub edytować ścieżkę do katalogu.

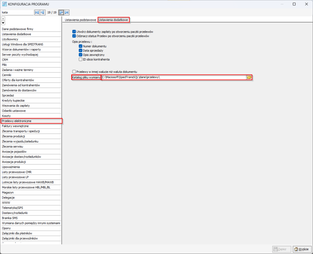
Zmiana ścieżki plików do paczki przelewów #
1. Przejdź do konfiguracji programu. Narzędzia -> Konfiguracja
2. Wejdź w zakładkę Przelewy elektroniczne, a następnie w Ustawienia dodatkowe, a następnie wprowadź lub zmodyfikuj ścieżkę katalogu pliku wymiany.

Najczęstsze błędy #
• Brak dostępu do plików po instalacji wielostanowiskowej: Jeśli program jest używany na wielu stanowiskach, brak prawidłowego udostępnienia folderu Maciosoft w sieci lokalnej (do zapisu i odczytu) lub brak zmapowania go jako dysku sieciowego może uniemożliwić dostęp do plików.
• Utrata powiązań plików po ręcznym przeniesieniu folderu “Pliki”: Program odwołuje się do załączników, używając ścieżek zapisanych w bazie danych. Ręczne przeniesienie folderu \Dane\Pliki bez zastosowania wewnętrznej funkcji programu do zmiany ścieżki (która nie jest opisana w źródłach dla bieżących operacji) może spowodować, że program utraci zdolność do odnajdywania załączników, co skutkuje brakiem ich wyświetlania w dokumentach.